Sectona PAM Portal error - An unknown error occurred while processing the request on the server
Problem Statement
Error occur while administrating Management section in Sectona PAM Web portal.
Error: "Unable to load data table store’ or ‘An unknown error occurred while processing the request on the server"

Symptoms
Under Management section in Sectona PAM portal some sections like, Asset Management, User Management, etc. when you click on them to do some changes the error is displayed as unable to load data table store.
This error occurs because in the IIS (Internet Information Services) Manager website configuration settings there is a specific limit which is defined to load website headers due to this limit the website is unable to load the complete headers data and abruptly display above error.
Solution
To fix this issue open IIS (Internet Information Services) Manager on the Sectona PAM server → Go to Sectona PAM website as shown below:
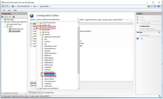
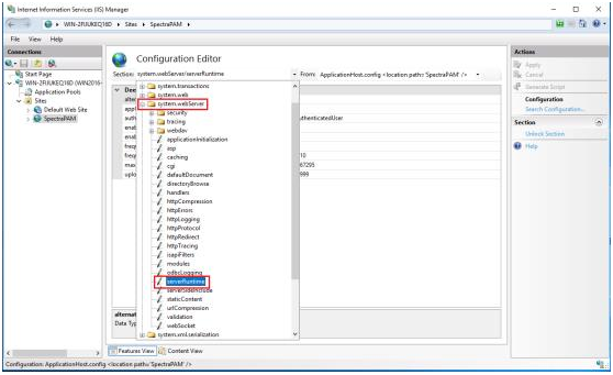
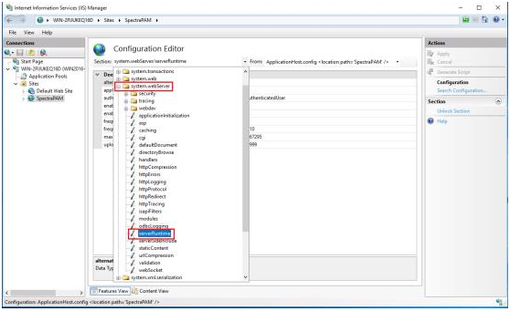
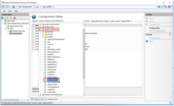
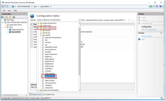
Open Configuration Editor → Go to “System.Web” section → Expand "System.Web” section and select "serverRuntime":
Change the default "UploadReadAheadSize" (49152) value to "99999999":
After changing "UploadReadAheadSize" value this issue will be resolved.
Note: Above setting is required to be done in case if you are using Sectona PAM v3.5.0 or below. In versions above 3.5.0 this setting gets applied along with the PAM installation/update.
Please contact us with any issues, questions or comments at: help@sectona.com.
